• 您好!欢迎来到金点子源码网!
  • 登录 注册

源码网_提供网站源码、discuz、wordpress主题与插件和站长教程等资源的下载服务

站长新闻

  • 百度对网站越来约严苛了站长们应该如何破局

    近年来,百度确实对网站的收录、排名和内容质量提出了越来越高的要求。这对于依赖自然搜索流量的站长来说,既是挑战也是机遇。面对百度日益严苛的审核机制和算法更新(如“...

  • 2026年seo已死吗?还有做seo的必要吗?

    SEO在2026年(及未来可预见的时期内)不仅“没死”,而且依然至关重要。但它的内涵、做法和侧重点已经并且仍在发生剧烈变化。与其说“SEO已死”,不如说是“旧的...

  • 易优404页面显示错误,使用默认模板不显示模板内自带的404

    在使用易优CMS(Youzhicms)时,如果遇到 404 页面显示错误,即使设置了默认模板,但 没有显示模板自带的 404 页面,而是显示了系统默认的错误页面...

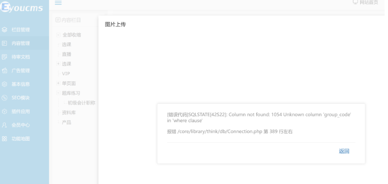
  • 易优上传文件出现报错/core/library/think/

    易优上传文件报错涉及数据库连接问题,以下是系统性解决方案:一、问题诊断错误定位分析/core/library/think/db/Connection.php 第...

  • eyoucms更新了系统之后报错$(...).slide i

    在使用EyouCMS开发网站时,是否曾遇到过系统更新后出现的$(...).slideisnotafunction报错?这种情况可能让许多开发者感到困惑,甚至一时...

  • 如何使用google API翻译

    使用 Google API 进行翻译是一个非常强大且高效的方式,尤其适合需要批量、自动化处理翻译需求的开发者或企业。下面我将为您提供一个从零开始的、详细的操作指...

  • 网站地图一般多久更新一次?

    网站地图(Sitemap)的更新频率没有一成不变的规则,它完全取决于您网站的内容更新速度和变化频率。核心原则是:当网站上有重要内容被添加、修改或删除时,就应该更...

  • eyoucms列表页跟内容页怎么判断自定义的字段呀

    在 EyouCMS 中判断列表页和内容页,并调用对应的自定义字段,是模板开发中的核心操作。这主要依赖于 $list对象和 EyouCMS 内置的标签。下面为您详...

  • 什么是域名被墙,详解域名被墙的原因及解除解决方案

    对于互联网从业者来说,域名被墙这个词可能听起来既熟悉又陌生。那么,究竟什么是域名被墙?它又是如何影响网站的正常运行呢?金点子小编将为大家详解这一现象,并提供切实...

  • 网站关键词堆砌是什么意思,详解网站关键词堆砌的形式、影响及避

    在SEO领域,关键词堆砌是一个让许多网站优化新手感到困惑的概念。它指的是为了在搜索引擎中获得更高的排名,刻意在网页中重复大量关键词的行为。这种策略虽然看似简单粗...

联系客服
网站客服 业务合作 在线客服QQ
294169012
微信号
微信号
微信号
返回顶部